-
行业资讯
INDUSTRY INFORMATION
【导读】 员工关系管理系统要真正嵌入日常协同,难点往往不在“有没有接口”,而在接口是否形成可执行的“集成契约”:标准协议可用、权限足够细、事件能实时触发、出错可定位、对主流办公平台有可复用的适配路径。本文以员工关系管理系统API评估清单为主线,给HR与IT一套可落地的评估框架与POC步骤,重点回答如何用员工关系管理系统API评估清单实现与主流办公软件无缝对接?适用于正在做HR系统选型、准备替换老系统、或已有系统但集成效果不稳定的企业。
不少企业已经“买齐了系统”:HR一套、OA一套、协同办公一套,外加门禁/邮箱/知识库若干。但员工入职仍要填多次表、组织架构变更要手工同步、离职权限回收靠微信群@IT。表面看是工具堆叠,实质是系统之间缺乏可验证的API能力:要么协议不标准、要么权限控制粗放、要么同步机制落后,最终形成“能连但不好用”“能同步但不可信”的伪集成。
从实践复盘看,集成失败最常见的并不是“完全无法对接”,而是上线后出现静默问题:字段漂移、审批回写丢失、组织变更延迟、账号开通重复或漏开。要避免这些问题,企业需要的不是一份泛泛的功能列表,而是一份可以逐项验收、能定位责任边界的评估清单与实施路径。
一、集成战略:从“连接”走向“融合”的趋势必然
API集成已从“技术增强项”转为组织运行的基础设施:它决定了员工信息能否在高频协同场景中自动流转,也决定了HR流程能否以低摩擦方式被业务部门接受。企业追求的不是多系统“都能登录”,而是关键人事事件发生后,跨系统动作能按同一套规则被触发、被回写、被审计。
1. 政策与标准驱动
在国内语境下,HR数据与员工身份、劳动用工合规、社保公积金、个人信息保护等议题天然绑定。过去很多企业把集成当作“内部效率工程”,而近两年更明显的变化是:合规与审计要求开始倒逼接口标准化——尤其是身份认证、组织与账号同步、敏感字段控制、审计日志留存等能力。
从评估角度看,政策与标准并不会告诉你“该选哪一家系统”,但会给出一组底线问题,企业在清单里至少要问清楚:
- 身份与单点登录是否采用业内通行协议(如SAML/OIDC等)并可与现有统一身份平台兼容;如果企业已有IAM/SSO平台,是否支持对接其既有策略(多因素认证、条件访问、设备信任等)。
- 组织与账号生命周期是否能通过标准化机制自动化(常见如SCIM类协议/等价能力),而不是“导入导出+脚本”;若采用厂商自定义接口,是否提供稳定的版本管理与变更通知。
- 审计与留痕能否满足内部审计与监管检查:谁在什么时候通过API读取了哪些字段、对哪些人员做了哪些变更,是否可追溯到调用方应用与操作者身份。
需要提醒的是:标准并不等于“拿到证书就安全”。有的产品在协议层看似合规,但实现细节会在边界场景暴露问题,例如组织变更的增量同步不完整、离职回收顺序不正确导致权限残留。清单的价值就在于把这些“实现细节”前置到评估阶段逐条验证。下一部分我们会把验证方法写成可执行的检查项。
2. 业务价值重构
如果只站在IT视角,集成常被简化为“把数据从A搬到B”。但员工关系管理系统(ERM/HRMS)的价值不在数据搬运,而在把人事事件变成可自动执行的业务动作:入职触发账号开通、调岗触发权限变更、离职触发访问回收、异动触发审批链重算、试用到期触发提醒与流程。
我们在项目中通常用三个“价值判据”判断集成是否值得投入:
- 把人工步骤从流程中删除:例如新员工入职当天,HR只在系统里完成一次入职生效,协同平台账号、邮箱、群组、门禁权限按规则自动开通;而不是HR填表、行政再填一次、IT再填一次。
- 把“状态”从系统里透出:例如员工在协同软件里能看到“入职材料是否齐全、试用期剩余天数、当前岗位/汇报线是否已更新”,减少反复询问与催办。
- 把“结果”写回数据源:审批在协同端完成后,状态能回写员工关系管理系统,形成闭环数据;否则后续统计、稽核、争议处理都会出现口径分裂。
反例也很典型:有的企业把协同审批做得很顺,但审批结果不回写HR系统,导致“协同端已同意、HR系统仍未生效”,最终还是靠HR人工补录。此类集成在上线初期看似提高体验,长期会制造数据债务。过渡到下一部分,我们会把“闭环能力”拆到API与数据契约层面评估。
3. 技术范式演进
传统集成常见两种形态:其一是点对点接口,A系统直接调用B系统;其二是大量依赖导入导出、共享文件、定时脚本。它们的问题并不在“不能用”,而在扩展性与维护成本:一个字段变更可能牵动多条链路,一个审批表单调整可能导致下游映射失效,最后变成只有少数人敢改、也没人说得清现状的“黑盒工程”。
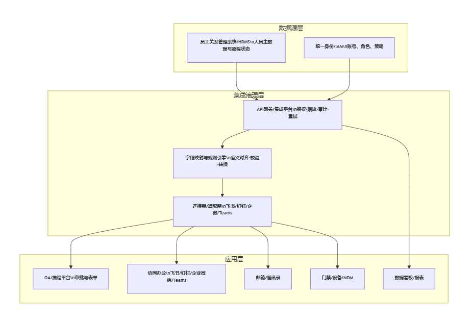
现代更可控的方式是走向API生态集成:以API网关/集成平台/连接器为中间层,统一做鉴权、限流、日志、重试、字段映射与版本管理。这里可以做一个类比(本模块唯一类比):点对点更像各自拉线,生态集成更像走“配电箱”——不是为了复杂化,而是为了把风险集中到可治理的位置。
图表1:企业数字化集成生态架构图

当企业采用治理层后,评估重点也随之变化:不再只问“有没有接口”,而要问“接口是否形成治理闭环:协议、权限、可观测、版本、回滚”。这就进入本文的核心——评估清单。
二、硬核评估:技术架构与安全性的基石
一套可用的集成,底线是可控、可查、可守:可控指接口契约明确且稳定,可查指任何失败都能定位到原因与责任边界,可守指敏感数据与权限可被最小化管理。没有这三点,即便业务场景设计得再好,也会在上线后进入“靠人工兜底”的循环。
1. 标准化协议支持(SCIM/SAML/OAuth)
评估协议不是为了追求“技术先进”,而是为了降低不确定性:标准协议的价值在于可互认、可替换、可验证。我们建议把协议能力拆成三类检查项,并要求厂商给出可复现的演示或沙箱验证:
- 身份认证与单点登录(SSO)
- 检查点:是否支持SAML 2.0或OIDC(OpenID Connect)中的一种或两者;是否支持与企业现有身份源(AD/LDAP/自研IAM)对接;是否支持强制MFA、条件访问、会话超时策略。
- 验证方法:用企业测试租户完成一次端到端登录链路验证(从协同端发起到HRMS登录完成),并检查登录日志是否能关联到用户与应用。
- 边界条件:若企业是多法人/多租户组织,需验证是否支持多身份域、跨域授权与隔离;否则会出现“一个账号能看到另一个法人数据”的高风险问题。
- 组织与账号生命周期(Provisioning)
- 检查点:是否支持SCIM 2.0或等价的自动配置能力(创建/禁用/删除账号、组织/群组同步);是否支持增量同步与冲突处理(同一用户多来源变更如何裁决)。
- 验证方法:在沙箱中模拟“入职—调岗—离职”三次变更,检查协同平台账号状态与组织归属是否按规则更新,且不会产生重复账号。
- 反例提示:仅支持“全量覆盖式同步”的系统,在组织规模大或变更频繁时容易引发短时大量变更,导致协同端触发风控或限流;清单里要把“增量能力与节流策略”列为必查项。
- 授权与第三方应用访问(OAuth 2.0)
- 检查点:是否支持标准OAuth 2.0授权码模式;是否支持细粒度Scope(按资源/字段/动作授权);Token是否可轮换、可撤销、可设置有效期;是否支持应用级与用户级两类授权。
- 验证方法:创建一个最小权限的第三方应用,只申请“读取组织架构基础字段”,验证系统是否能拒绝读取身份证、薪资等敏感字段。
协议评估的核心是“能否换平台也不重做一遍”:今天对接钉钉,明天换成飞书或Teams,至少在认证、组织同步、授权机制上不应推倒重来。过渡到下一节,我们会进一步把安全与权限颗粒度写成验收标准。
2. 数据安全与权限粒度
员工关系管理系统天然承载个人信息与用工数据,API一旦开放,风险往往不是“是否泄露”,而是“泄露多少、能否追责、能否止损”。因此清单不能只写“支持HTTPS”“支持加密”,而要把数据安全拆成可检查的控制面。
建议至少覆盖以下五类检查项:
- 字段级权限(Field-level Security)
- 检查点:是否能对外部应用按字段授权(姓名/工号/部门可见,身份证/银行卡/家庭住址默认不可见);是否支持按人群授权(正式员工/外包/候选人分域)。
- 验证方法:用不同角色(HRBP、直属经理、员工本人、第三方应用)调用同一API,检查返回字段是否不同且符合策略。
- 角色与数据范围(RBAC/ABAC)
- 检查点:是否支持按组织层级、汇报线、项目组等定义数据范围;是否支持动态策略(例如“仅在工作日、公司网络、已通过MFA时可访问某字段”)。
- 不适用场景提醒:若企业管理结构频繁矩阵化(双汇报、多项目),仅靠静态RBAC可能无法满足需求,需要评估是否支持属性驱动(ABAC)或规则引擎。
- 传输与存储加密
- 检查点:传输是否强制TLS;对接政企客户时是否支持国密套件(若企业处于政务云/特定行业要求下);敏感字段是否支持加密存储或脱敏输出。
- 验证方法:通过抓包与配置检查验证协议套件;对脱敏字段验证是否可逆、谁可解密。
- 审计日志与告警
- 检查点:API访问日志是否包含调用方应用、用户、IP、请求参数摘要、返回码、耗时;是否支持异常告警(短时间大量读取、失败重试异常、敏感字段访问突增)。
- 验证方法:在测试环境制造一次异常访问,检查是否告警、是否能追踪到具体凭证与调用端。
- 数据最小化与出境/共享控制
- 检查点:是否支持数据共享审批流(特别是对外部系统输出敏感字段时);是否支持按地域/数据中心隔离;是否支持数据删除与留存策略(满足个人信息保护与劳动争议证据留存的双重要求)。
- 副作用提示:删除与留存常冲突,清单里需要要求厂商明确“可删的是哪类数据、不可删的依据是什么、留存到期如何匿名化”。
如果把接口当作“开一扇门”,权限粒度就是门锁结构:锁越粗,越容易出现“一次授权等于全库可读”的事故。下一节我们会把“集成可持续运行”的能力,即稳定性与可观测性,作为同等重要的评估维度。
3. 稳定性与可观测性
很多集成项目上线后变成“长期打补丁”,原因不是需求变了,而是缺少可观测性:失败发生了,但没人能在30分钟内说清楚“卡在哪里、谁来修、是否需要回滚”。因此清单必须把SLA、限流、错误码、重试与日志能力写成硬指标。
表格1:HRMS API技术能力评估矩阵(评估维度 | 关键指标 | 不达标风险 | 验证方法)
| 评估维度 | 关键指标(建议验收口径) | 不达标风险 | 验证方法(可执行) |
|---|---|---|---|
| SLA与性能 | 可用性目标、P95响应时间、维护窗口、变更通知机制 | 高峰期超时导致流程堆积,业务方认为“系统不可靠” | 压测+回归;要求提供近3-6个月可用性报告或状态页 |
| 限流与配额 | 明确的Rate Limit策略、返回码与重试建议 | 组织全量同步触发风控、封禁或数据丢失 | 用脚本模拟并发;检查是否返回明确限流响应与Retry-After |
| 错误码契约 | 业务级错误码(字段缺失/状态冲突/权限不足)与修复建议 | 只能看到500/400,定位靠猜,运维成本飙升 | 故意构造错误请求,检查响应体是否给出可行动信息 |
| 幂等与重试 | 幂等Key支持、重复事件去重、可配置重试策略 | Webhook重复触发导致重复开账号/重复审批 | 连续发送重复事件,验证是否只执行一次 |
| 版本与兼容 | API版本化策略、废弃周期、向后兼容承诺 | 办公平台升级导致集成突然失效 | 查看版本文档与变更日志;在沙箱验证新旧版本并行 |
| 日志与追踪 | TraceID贯通、请求/响应可追溯、可导出到SIEM/日志平台 | 故障无法跨系统关联,排查周期从小时变成天 | 要求演示从协同端一次审批回写到HRMS的全链路追踪 |
这里有一个容易忽视的边界:“能看见日志”不等于“可治理”。如果日志只有厂商后台可看、客户无法导出,也会把企业锁定在厂商支持体系里,形成响应依赖。清单里建议加入“日志可导出、可订阅、可与企业监控体系对接”的条目,为后续运维留出口。接下来进入业务层评估:场景深度才决定集成收益上限。
三、业务评估:场景深度与体验价值的上限
技术底座解决“能不能跑”,业务评估解决“值不值得跑”。同样是对接飞书/钉钉/企微,有的企业只做通讯录同步;有的企业能做到入职当天自动开通所有权限、组织变更实时生效、审批与数据回写闭环。差距来自三件事:事件驱动机制、语义对齐能力、以及对主流平台的适配深度。
1. 事件驱动机制(Webhook vs 轮询)
集成里最常见的“体验落差”来自同步时效:员工已入职,但协同账号还没开;审批已通过,但HR系统状态没变;调岗已生效,但群组与权限仍旧沿用旧部门。轮询(定时拉取)很容易出现“看似自动、实际延迟”的问题,而Webhook(事件回调)更接近业务对实时性的预期。
评估Webhook能力时,建议把检查项拆到可验收的实现细节:
- 事件覆盖面:是否覆盖入职、转正、离职、调岗、部门变更、合同变更、请假审批完成等关键事件;是否支持自定义事件或扩展字段。
- 投递可靠性:是否支持失败重投、指数退避、死信队列;是否提供投递状态查询。
- 幂等与去重:是否支持幂等Key;重复投递不会造成重复开通/重复回写。
- 安全校验:是否支持签名校验、时间戳防重放、IP白名单/证书校验。
图表2:基于Webhook的“员工入职自动开通”实时交互时序图

轮询也并非一无是处:在对方平台不支持事件回调、或企业出于安全策略不允许外部回调入网时,轮询可能是唯一可用方案。但清单要把现实写清楚:采用轮询时必须验收延迟上限、增量机制、断点续传,否则集成容易在高峰期“越拉越慢”。下一节进入更难但更关键的部分:语义对齐。
2. 业务语义对齐(动态字段映射)
组织数据能同步,并不意味着业务能协同。真正让管理者与员工感到“无缝”的,是系统间对同一概念的理解一致,例如:职级、序列、岗位、编制、成本中心、用工类型、汇报线、任职资格、合同状态。这些字段在不同系统里往往命名不同、取值不同、粒度不同,如果只做字符串映射,后续会出现统计口径错位、审批条件失效、权限规则误判。
清单里建议加入三类“语义对齐能力”检查项:
- 动态映射:支持按规则计算而非固定映射。例如HRMS里是职级区间(5-7),协同平台展示为L6;或岗位编码需要拆分为事业部+职能+序列三段。
- 校验与回写:当协同端发起动作(例如经理在协同端发起调岗申请),回写到HRMS时是否会进行业务校验(编制是否足够、任职资格是否满足、是否跨法人等),避免“协同端看似通过,HR端无法生效”。
- 冲突裁决:当两个系统都可编辑同一字段时,谁是主数据源(System of Record)?冲突如何处理?是否支持“只允许HRMS写、协同端只读”的强约束。
常见副作用需要提前提示:语义对齐越深,规则越多,上线初期更容易暴露历史数据质量问题(例如部门编码不唯一、岗位编码缺失、汇报线不闭合)。因此POC阶段不应只拿“干净样例数据”验证,而要抽取真实历史数据做校验,这也是清单能否发挥作用的分水岭。下一节我们把对接对象落到具体平台,形成可检查的适配条目。
3. 如何用员工关系管理系统API评估清单实现与主流办公软件无缝对接?(平台适配检查)
要实现“无缝对接”,企业往往面临一个现实:主流办公平台的开放能力并不完全一致,尤其在组织ID体系、审批引擎、消息通知、数据表格与自定义对象等方面差异明显。评估时如果只问“支持飞书/钉钉/企微”,很容易被一句“支持”带过;更有效的做法是把平台适配拆成可验收的“能力包”。
表格2:主流办公软件深度对接功能检查清单(业务场景 | 核心API能力 | 验证方法 | 业务价值)
| 业务场景 | 核心API能力(需落到接口与对象) | 验证方法(建议POC用例) | 业务价值 |
|---|---|---|---|
| 通讯录/组织架构同步 | 组织增量同步、部门/成员外部ID映射、冲突处理 | 模拟“部门拆分+人员批量调岗”,检查协同端组织与群组归属 | 组织变更当天生效,减少权限错配 |
| 入职自动开通 | Webhook事件、幂等、账号创建与群组加入、回写外部ID | 用10个测试入职并发触发,检查是否重复开通或漏开 | 缩短入职准备时间,减少IT工单 |
| 离职权限回收 | 离职事件触发、禁用顺序(先冻结再回收)、异常补偿 | 制造“离职撤回/再离职”边界场景,检查权限最终状态 | 降低权限残留与信息泄露风险 |
| 审批发起与回写 | 协同端发起、HRMS校验、审批结果回写、失败重放 | 在协同端发起请假/调岗,检查HRMS状态、日志、追踪ID | 避免口径分裂,实现流程闭环 |
| 消息与任务触达 | 消息模板、卡片交互、待办/提醒、可撤回 | 模拟“试用到期提醒+一键发起转正” | 提升管理者采纳率与时效 |
| 数据看板/表格融合 | 自定义对象同步、报表API、嵌入式视图/权限控制 | 抽取真实部门数据做看板,验证字段脱敏与权限范围 | 让HR指标进入业务日常决策 |
针对平台差异,清单里还应加入“厂商适配策略”条款,例如:是否提供官方连接器/应用市场上架版本、是否承诺连接器随平台API变更同步升级、是否提供版本化变更日志。没有这些,企业就会在平台升级时被动救火。下一部分我们把评估结果落到实施路径,避免“评估很严,上线仍失控”。
四、落地清单:从评估到实施的全流程路径
评估清单的终点不是打分表,而是上线后能稳定运行的闭环。最常见的落地偏差是:选型阶段把问题问得很细,实施阶段却为了赶进度跳过POC与灰度,最后在生产环境用真实员工数据“补测试”。要降低这种风险,需要一条可复制的实施路径。
1. 如何用员工关系管理系统API评估清单组织沙箱验证与POC测试?
POC不是“演示”,而是把清单变成验收证据的过程。我们建议把POC设计成“三层用例”,每层都能输出可留档的结果:
- 协议层用例(1-2天)
- 目标:验证SSO、组织同步、授权机制是否可跑通。
- 交付物:配置文档、登录与同步日志、异常场景截图/日志(例如权限不足、字段缺失)。
- 事件层用例(2-5天)
- 目标:验证Webhook投递、幂等、重试、回写闭环。
- 用例示例:并发入职、调岗回写冲突、离职撤回、重复事件投递。
- 交付物:事件投递报告、失败重放记录、TraceID贯通证明。
- 语义层用例(5-10天)
- 目标:验证动态映射与业务校验,识别历史数据质量问题。
- 用例示例:职级/序列映射、矩阵汇报线、跨法人调动限制、成本中心变更对权限规则的影响。
- 交付物:映射规则表、冲突裁决原则、数据整改清单。
边界条件必须提前说清:如果厂商无法提供接近生产的沙箱(对象、权限、限流策略与生产一致),POC结论的可信度会显著下降;清单里应把“沙箱可用性与一致性”列为硬条件。下一节讨论上线策略:不要一次性全量切换。
2. 分阶段上线策略
从风险控制看,集成适合“先把收益最高、风险可控的链路跑通”,再逐步扩展。一个更稳的路径通常是三步走:
- 身份与组织同步先行
- 范围:SSO、组织架构、账号生命周期;先实现“人进来能用、走了能收回”。
- 验收口径:延迟上限、冲突处理、账号唯一性、离职回收成功率。
- 审批闭环与回写
- 范围:请假、加班、调岗、入转调离关键流程;协同端发起与HRMS生效一致。
- 验收口径:回写成功率、失败可重放、审批与生效口径一致。
- 数据看板与自助服务
- 范围:面向管理者与员工的状态透出(试用到期、合同到期、团队编制、到岗率等)。
- 验收口径:权限范围正确、脱敏正确、数据刷新策略明确。
阶段化的好处是:每一步都能形成可见价值,业务方更愿意配合数据治理与流程调整。需要避免的反例是“把所有场景一次性纳入范围”,最后每个场景都做得浅,运维复杂度却指数上升。下一节是常被忽略但决定成败的部分:变革管理。
3. 变革管理与培训
集成成功的标志不是接口调用成功,而是流程被使用、被信任。我们在不少项目里看到一个规律:如果管理者在上线后短时间内看不到改进(例如审批更快、信息更准、少填一次表),他们会回到旧路径(微信催、邮件发、线下签)。因此需要把变革动作写进实施计划,而不是上线后“顺其自然”。
建议做三件事:
- 把新流程嵌入原有工作入口:例如在协同端的工作台/待办里展示“待转正/待审批/组织变更确认”,让管理者不需要再打开一个系统。
- 培训不讲功能,讲责任边界:谁发起、谁审批、谁生效、谁能改字段、错了找谁;这比讲“按钮在哪里”更能减少争议。
- 用数据证明价值:上线两周内就输出一份对比指标(入职账号开通时长、离职回收时长、审批回写成功率、手工工单数量),让业务方看到“新流程减少了什么”。
图表3:HRMS与办公软件集成实施路径图

当路径跑通后,集成不再是一次性交付,而是持续运营:平台API变更、组织结构调整、合规要求升级都会带来迭代。把“持续运维”写进合同与SLA,往往比争取一次性功能更关键。
结语
回到开篇问题:如何用员工关系管理系统API评估清单实现与主流办公软件无缝对接?答案不是“选一个声称支持对接的系统”,而是用一套可验证的清单,把协议、安全、可观测性、事件驱动与语义对齐逐项验收,再用POC与分阶段上线把风险留在可控范围内。
可直接执行的建议如下(建议HR与IT共同持有并推进):
- 把“协议+权限+日志”设为一票否决项:没有标准SSO/组织同步能力、没有字段级权限、没有可导出的审计日志,宁可不做深度集成。
- POC必须覆盖边界场景:并发入职、离职撤回、组织拆分、重复事件投递、跨法人调动等,不要只验证“理想流程”。
- 明确主数据源与冲突裁决规则:哪些字段以HRMS为准、哪些允许协同端发起但必须回写校验,写成可落地的契约文档。
- 优先做“事件驱动+回写闭环”的高价值链路:入转调离与权限回收是ROI最高的场景,比先做报表更能赢得业务信任。
- 把运维能力纳入验收与合同:版本变更通知周期、连接器升级频率、故障响应时限、TraceID贯通与告警机制,决定了上线后的真实成本。





























































